PLS 是拥有 30 年技术积淀的全球领先调试解决方案与开发工具供应商,旗下 UDE® Universal Debug Engine 是面向多核 SoC、微控制器的一站式嵌入式软件调试、跟踪与测试平台。近日,PLS UDE 已完成对 芯驰 E3 系列车规 MCU(E3650、E3620 等)的深度适配与全面兼容,为动力、底盘、车身、整车控制等汽车电子场景提供高效、稳定、易用的开发调试能力,助力客户加速产品落地与创新。 芯驰 E3 系列是面向汽车电子核心场景打造的高可靠、高性能车规级 MCU,全线产品率先采用22nm车规制程。本次适配的芯驰 E3620 与 E3650 两款旗舰智控 MCU,均达到 ASIL-D 功能安全等级与 AEC-Q100 Grade 1 车规可靠性,搭载R52+内核集群,采用先进的嵌入式非易失性存储技术,具备强实时性、高功能安全、丰富外设与高精度控制能力。
PLS 优势:
直观易用的UI:支持自定义 Perspectives 工作区、多任务同屏显示,新手易上手。提供波形图、执行序列图、调用图等多种视图,同时监控多核、多外设、多任务的运行状态,快速定位时序问题、性能瓶颈。
功能强大且专业:支持FLASH烧录和调试,trace跟踪,python、C++、C#等通用脚本语言实现脚本自动化,兼顾效率与灵活性。
车规生态友好:支持各类AUTOSAR、OS、MCAL调试,兼容各种编译器。
技术支持可靠:原厂+国内代理,本土化服务,响应快捷。
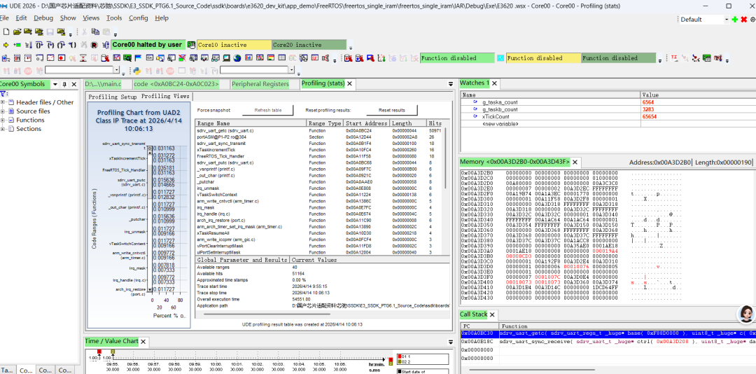
PLS UDE 上位机界面支持截图:
配置文件界面化:可快速找到SemiDrive的专属配置文件,点击即可完成芯片的初始化配置。
界面多任务可视化:变量、外设、memory、callstack 、Peripheral Register等可同屏多窗口实时显示,可实现多核同步/异步调试,还可以在菜单栏对芯片进行各种特殊配置。
关于PLS
PLS是全球领先的debugger调试解决方案和完整开发工具供应商,跨越30年的发展历程。专业开发平台UDE® Universal Debug Engine是一款用于对各类多核 SoC(系统级芯片)和微控制器的嵌入式软件进行调试、跟踪与测试软件。 UDE® 整合了丰富的功能集,包括高级语言及汇编级调试、运行时观察、系统可视化、系统级分析等,同时兼顾效率与易用性。此外,它还具备广泛的扩展能力,如支持测试自动化、在系统 FLASH 编程、适配多种实时操作系统,以及支持 AUTOSAR 软件开发等 PLS官网https://www.pls-mc.com/
关于北京西能电子
北京西能电子科技发展有限公司深耕汽车电子行业10余年,作为多核嵌入式增值服务供应商,专注于多核开发和测试工具链的服务和代理、国产MCU的多核系统设计和测试服务、AUTOSAR基础软件开发和工程服务,也是国内唯一的PLS UDE官方代理公司。



